Desktop WireViz Workflow

WireViz Studio

A richer desktop workflow for WireViz-compatible YAML, wiring harness diagrams, connector pinouts, BOM review, and export-ready deliverables.

WireViz Studio keeps the YAML-first approach that makes WireViz valuable for version control and engineering review, then adds a desktop editor, preview flow, GraphViz setup assistance, and packaging for end-user distribution.

Credit: WireViz Studio builds on the ideas, syntax model, and harness-documentation workflow popularized by the original WireViz project. If you need the original CLI-first tool, upstream documentation and releases remain available there.

Creator: ayieko168

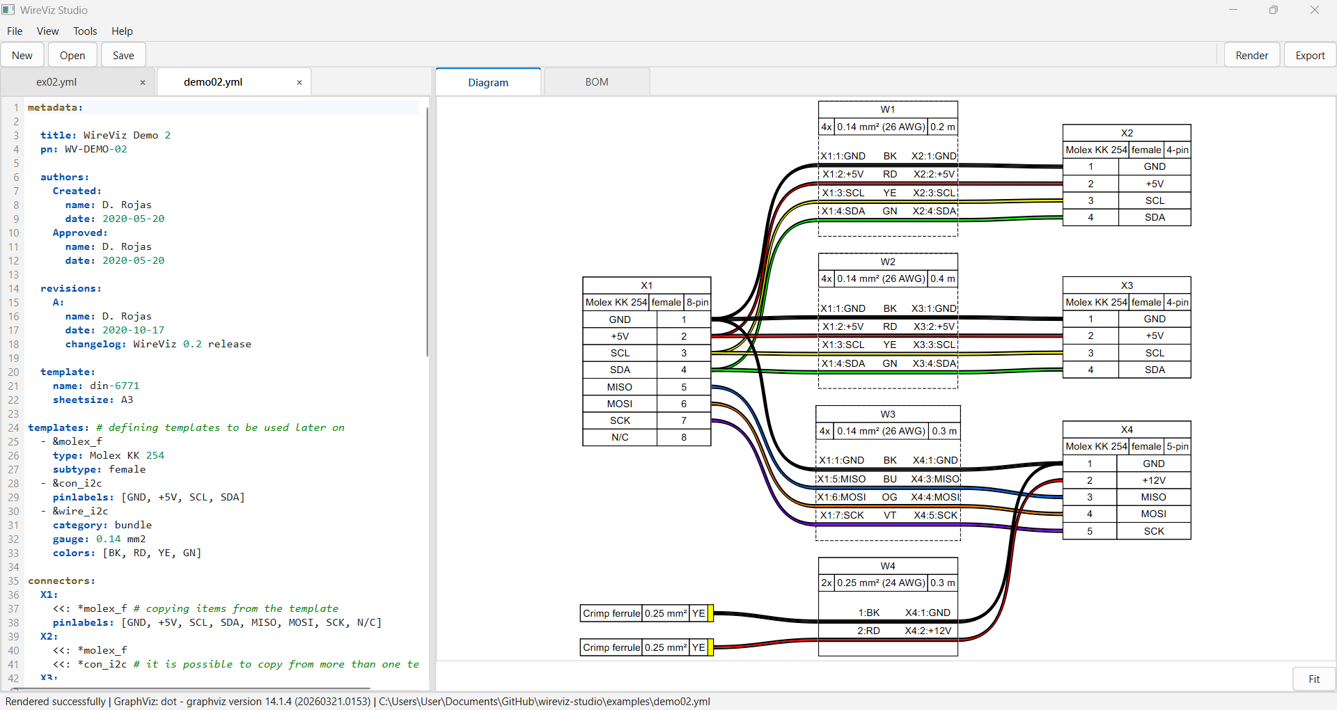
WireViz Studio desktop application showing YAML editing, rendered wiring diagram preview, and BOM workflow

What WireViz Studio Is For

Wiring harness diagrams Connector pinout documentation Cable assembly specs YAML-based BOM generation GraphViz-backed diagram export Cross-platform desktop workflow

Core Features

  • Multi-tab YAML editor with highlighting
  • Manual YAML formatting with consistent indentation
  • Manual render for predictable iteration
  • Diagram and BOM tabbed preview
  • PNG, SVG, PDF, and CSV export

Why Teams Use It

  • Readable YAML harness definitions that work well in Git
  • Desktop-friendly workflow for users who do not want a CLI-only tool
  • Fast feedback loop between authoring, rendering, BOM review, and export
  • WireViz-compatible concepts that lower onboarding friction for existing users

Typical Outputs

  • Harness diagrams for manufacturing or service documentation
  • Connector pinout references for integration work
  • Bill of materials tables for quoting and procurement
  • Shareable SVG, PNG, PDF, and CSV deliverables

WireViz Studio FAQ

Is this the original WireViz tool?
No. WireViz Studio is a desktop application in the WireViz ecosystem and explicitly credits the original WireViz project for the YAML-driven harness documentation model.
Does it use the same YAML concepts?
Yes. The Studio documentation, syntax reference, tutorial material, and examples are centered on the WireViz-style YAML schema for connectors, cables, and connections.
Who is it best suited for?
Engineers, harness designers, technicians, and technical teams who want a GUI workflow for WireViz-compatible YAML without giving up versionable plain-text source files.